Hướng dẫn cách nhập hàng vào máy tính hiệu quả nhất 2026

Đánh giá bài viết

Việc tối ưu hóa quy trình quản lý bằng cách nhập hàng vào máy tính không chỉ giúp các chủ kinh doanh Spa, Salon hay cửa hàng bán lẻ kiểm soát dòng vốn mà còn giảm thiểu tối đa sai sót vật lý. Trong kỷ nguyên số hóa 2026, việc nắm vững kỹ thuật nhập liệu chuyên nghiệp trên các phần mềm quản lý là kỹ năng bắt buộc để duy trì tính cạnh tranh và đảm bảo sự chính xác tuyệt đối cho hệ thống dữ liệu tồn kho của doanh nghiệp.

Hình 1: Quy trình chuyên nghiệp giúp việc số hóa dữ liệu hàng hóa trở nên đơn giản hơn.

Tại sao cần chuẩn hóa cách nhập hàng vào máy tính?

Với tư cách là chuyên gia phần cứng đã tư vấn cho hàng nghìn doanh nghiệp, tôi khẳng định rằng việc sở hữu một phần mềm quản lý bán hàng ổn định là chưa đủ. Bạn cần một quy trình nhập liệu chuẩn để bảo vệ toàn vẹn dữ liệu. Khi thực hiện cách nhập hàng vào máy tính một cách khoa học, bạn sẽ nhận được 3 lợi ích cốt lõi:

  1. Chính xác hóa giá vốn: Hệ thống sẽ tự động tính toán giá vốn trung bình mỗi khi có biến động giá nhập, giúp phản ánh đúng thực tế tài chính.
  2. Tối ưu hóa tài nguyên phần cứng: Việc nhập liệu đúng cách giúp cơ sở dữ liệu (database) gọn nhẹ, giúp máy tính vận hành mượt mà hơn, tránh tình trạng treo máy do xử lý file rác.
  3. Tính minh bạch trong E-E-A-T: Đối với một website công nghệ như Thành Tín Computer, chúng tôi luôn đề cao tính xác thực. Việc hướng dẫn đúng thao tác kỹ thuật chính là cách chúng tôi xây dựng lòng tin (Trust) với người dùng.

Chuẩn bị thiết bị trước khi thực hiện nhập liệu

Trước khi bắt đầu các bước phần mềm, hãy đảm bảo phần cứng của bạn ở trạng thái tốt nhất. Theo kinh nghiệm của tôi, lỗi phổ biến nhất dẫn đến mất dữ liệu khi đang nhập hàng là do mất điện đột ngột hoặc kết nối mạng chập chờn.

  • Kiểm tra kết nối mạng: Nếu dùng máy tính bàn (PC), hãy ưu tiên dùng cáp LAN thay vì WiFi để đảm bảo việc đồng bộ dữ liệu không bị ngắt quãng.
  • Bộ lưu điện (UPS): Đối với các Spa lớn, việc trang bị một bộ UPS cho máy tính quản lý là cực kỳ cần thiết để tránh hỏng hóc ổ cứng (SSD/HDD) khi điện lưới không ổn định.
  • Thiết bị hỗ trợ: Máy quét mã vạch là “trợ thủ” đắc lực nhất giúp việc thực hiện cách nhập hàng vào máy tính nhanh hơn gấp 5 lần so với nhập thủ công bằng bàn phím.

Hướng dẫn chi tiết cách nhập hàng vào máy tính qua Desktop

Đây là phương thức phổ biến nhất dành cho các kế toán hoặc quản lý kho tại các cơ sở kinh doanh. Việc sử dụng trình duyệt trên máy tính giúp bạn có cái nhìn tổng quan và dễ dàng thao tác với các danh mục hàng hóa phức tạp.

Tình huống thực tế: Salon của bạn vừa nhập về một lô hàng thuốc nhuộm từ nhà cung cấp “Mỹ phẩm ABC”. Bạn cần tạo phiếu nhập để ghi nhận hàng vào kho ngay lập tức.

Đọc thêm  Cách quên mạng wifi trên máy tính nhanh chóng nhất 2026

Các bước thực hiện cụ thể:

  1. Tại màn hình Quản lý, bạn truy cập vào menu Hàng hóa, sau đó chọn mục Nhập hàng.
  2. Nhấn nút + Nhập hàng màu xanh ở góc phải màn hình để bắt đầu.

Hình 2: Giao diện quản lý phiếu nhập hàng trực quan trên nền tảng máy tính.

  1. Chọn hàng hóa: Sử dụng thanh tìm kiếm để gõ tên sản phẩm (Ví dụ: Thuốc nhuộm thảo dược) hoặc sử dụng máy quét mã vạch để hệ thống tự nhận diện. Đây là bước quan trọng nhất trong cách nhập hàng vào máy tính để tránh nhầm lẫn giữa các loại mặt hàng tương tự nhau.
    • Lưu ý kỹ thuật: Nếu hàng có chương trình khuyến mãi (Mua 10 tặng 1), hãy nhấn dấu + để thêm dòng hàng tặng với đơn giá 0đ.
  2. Xác định nhà cung cấp: Tìm kiếm đối tác cung ứng. Nếu là đơn vị mới, hệ thống cho phép bạn nhấn nút + để tạo hồ sơ nhà cung cấp nhanh ngay tại giao diện này.
  3. Tối ưu thanh toán: Kiểm tra lại tổng giá trị đơn hàng, nhập số tiền giảm giá (nếu có). Trong ô “Tiền trả nhà cung cấp”, nếu bạn chưa thanh toán ngay, hãy để số 0 để hệ thống tự động ghi nhận vào công nợ.
  4. Hoàn tất: Nhấn nút Hoàn thành để xác nhận dữ liệu được đẩy vào bộ nhớ lưu trữ.

Hình 3: Xác nhận thông tin thanh toán và kiểm tra số dư công nợ trước khi lưu phiếu.

Ứng dụng Excel trong cách nhập hàng vào máy tính số lượng lớn

Trong trường hợp bạn nhập một danh mục gồm hàng trăm mặt hàng như các loại màu sơn móng tay mới, việc nhập từng món một sẽ tiêu tốn rất nhiều thời gian và dễ gây sai sót do mỏi mắt. Kỹ thuật nhập hàng từ file Excel là giải pháp tối ưu nhất cho bài toán này để duy trì việc kiểm soát hàng hóa một cách chặt chẽ.

Thao tác xử lý file:

  • Tại màn hình tạo phiếu Nhập hàng, hãy nhấn vào tính năng Tải file excel mẫu. Việc sử dụng file mẫu chuẩn giúp máy tính đọc dữ liệu chính xác nhất, tránh các lỗi font hoặc định dạng file không tương thích.
  • Sau khi điền đầy đủ thông tin vào file Excel trên máy tính, bạn lưu lại (định dạng .xlsx).

Hình 4: Sử dụng file Excel mẫu để chuẩn hóa cấu trúc dữ liệu khi nhập hàng số lượng lớn.

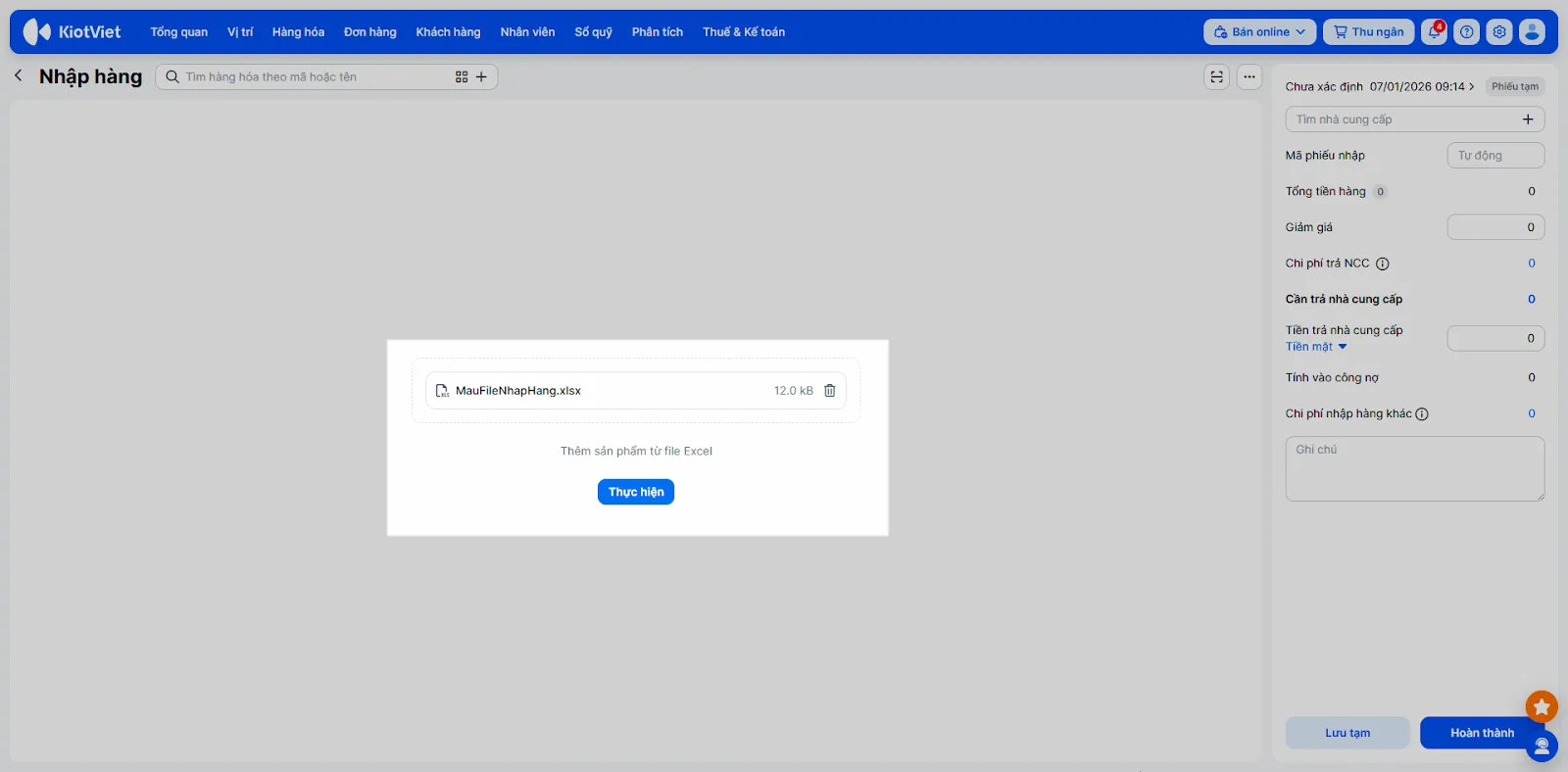
  • Quay lại giao diện phần mềm, chọn mục Chọn file dữ liệu và tìm đến file bạn vừa lưu. Nhấn Thực hiện để hệ thống bắt đầu quá trình trích xuất dữ liệu vào phiếu nhập.

Hình 5: Quá trình đẩy dữ liệu từ file Excel vào máy tính diễn ra tự động và nhanh chóng.

Theo kinh nghiệm của tôi, sau khi thực hiện xong cách nhập hàng vào máy tính bằng Excel, bạn nên dùng tính năng In tem mã ngay lập tức để dán lên sản phẩm vật lý, tạo sự đồng bộ giữa kho thực và kho ảo.

Hình 6: Công cụ in tem mã vạch hỗ trợ dán nhãn sản phẩm ngay sau khi nhập kho.

Quản lý và xử lý sự cố đối với phiếu nhập điện tử

Trong quá trình vận hành, đôi khi bạn sẽ gặp phải các lỗi như nhập sai đơn giá hoặc quên tên nhà cung cấp. Việc hiểu rõ các trạng thái của phiếu sẽ giúp bạn áp dụng cách nhập hàng vào máy tính một cách chuyên nghiệp hơn, tránh việc phải xóa đi làm lại từ đầu.

Thay đổi thông tin trên phiếu đã hoàn thành

Đối với các phiếu đã ở trạng thái Đã nhập hàng, phần mềm vẫn cho phép bạn chỉnh sửa một số thông tin cơ bản:

  • Nhấn biểu tượng bút chì để sửa ngày giờ, nhân viên thực hiện hoặc ghi chú.
  • Cảnh báo chuyên gia: Nếu phiếu đã có tên nhà cung cấp, bạn sẽ không thể đổi sang nhà cung cấp khác để đảm bảo tính bảo mật thông tin và sự nhất quán của dòng tiền. Nếu bắt buộc phải đổi, bạn cần hủy phiếu và tạo mới.
Đọc thêm  4 cách reset máy tính HP sạch lỗi, mượt như mới năm 2026

Hình 7: Chỉnh sửa các thông tin bổ trợ trên phiếu nhập hàng đã xác nhận.

Xử lý phiếu tạm và sao chép dữ liệu

Nếu bạn đang thực hiện nửa chừng nhưng có khách hàng cần phục vụ, hệ thống cho phép lưu ở dạng Phiếu tạm. Khi quay lại, bạn chỉ cần nhấn Mở phiếu để tiếp tục hoàn thiện. Đây là một tính năng rất hữu ích trong cách nhập hàng vào máy tính dành cho các chủ cơ sở bận rộn.

Hình 8: Quản lý các phiếu nhập tạm giúp quy trình làm việc không bị gián đoạn.

Ngoài ra, nếu mỗi tháng bạn đều nhập một lô hàng giống hệt nhau, hãy sử dụng tính năng Sao chép. Thao tác này giúp bạn tạo ra một phiếu mới từ dữ liệu cũ, bạn chỉ việc điều chỉnh lại số lượng thực tế của tháng hiện tại mà không cần nhập tên từng món hàng lại từ đầu.

Hình 9: Tính năng sao chép phiếu giúp tiết kiệm tối đa thời gian nhập liệu định kỳ.

Khi nào cần hủy phiếu nhập?

Hủy phiếu là thao tác rủi ro cao vì nó ảnh hưởng đến tồn kho thực tế và công nợ. Bạn chỉ nên hủy khi phát hiện sai lầm nghiêm trọng về số lượng hoặc chủng loại hàng hóa. Khi nhấn Hủy bỏ, hệ thống sẽ tự động trừ lại tồn kho và hoàn trả các khoản nợ tương ứng. Nếu phiếu nhập đã có phiếu chi đính kèm, phần mềm sẽ hỏi bạn có muốn hủy luôn phiếu chi đó không – hãy cân nhắc kỹ để tránh lệch sô kho kế toán.

Hình 10: Thao tác hủy phiếu cần sự cẩn trọng để duy trì độ chính xác của số liệu kế toán.

Cách nhập hàng vào máy tính thông qua thiết bị di động 2026

Nhiều người lầm tưởng việc nhập liệu chỉ thực hiện được trên PC. Thực tế, với các ứng dụng hiện đại, bạn có thể thực hiện cách nhập hàng vào máy tính (thực chất là đẩy dữ liệu lên server trung tâm thông qua app) ngay tại kho bằng smartphone. Điều này giúp loại bỏ bước ghi chép ra giấy rồi mới nhập lại vào máy tính, giảm thiểu sai sót do nhìn nhầm chữ viết tay.

Quy trình thực hiện trên Mobile App:

  1. Truy cập menu Nhiều hơn, chọn mục Nhập hàng.
  2. Nhấn biểu tượng + để tạo phiếu. Việc tích hợp camera làm máy quét mã vạch giúp smartphone trở thành thiết bị nhập liệu máy tính hiệu quả nhất hiện nay.

Hình 11: Khởi tạo phiếu nhập hàng đơn giản ngay trên giao diện ứng dụng di động.

  1. Chọn đối tượng: Bạn chọn nhà cung cấp hiện có hoặc thêm nhanh đối tác mới chỉ bằng vài lần chạm. Sự linh hoạt này đặc biệt hữu dụng khi bạn trực tiếp đi lấy hàng tại chợ đầu mối hoặc xưởng sản xuất.

Hình 12: Quản lý danh sách nhà cung cấp thông minh trên điện thoại.

  1. Thêm sản phẩm: Sử dụng kính lúp để tìm tên hoặc dấu + để khai báo mặt hàng mới hoàn toàn. Hãy nhớ kiểm tra kỹ đơn giá vì giá thị trường năm 2026 có thể biến động nhanh chóng.

Hình 13: Giao diện thêm sản phẩm vào phiếu nhập trên mobile tối ưu cho thao tác một tay.

  1. Thanh toán và Chi phí phụ: Điểm đặc biệt của app di động là bạn dễ dàng ghi lại các “Chi phí nhập hàng khác” như tiền xăng xe, phí vận chuyển ngay tại chỗ. Sau đó, nhấn Hoàn thành để dữ liệu được đồng bộ ngay lập tức lên hệ thống quản lý trung tâm.

Hình 14: Ghi nhận các chi phí phát sinh giúp tính toán lợi nhuận ròng chính xác hơn.

Tối ưu hóa việc tìm kiếm và truy xuất dữ liệu

Sau khi thực hiện thành công cách nhập hàng vào máy tính, khả năng truy xuất thông tin nhanh chóng chính là thước đo hiệu quả của công việc. Bạn không cần phải lật lại những cuốn sổ tay cũ nát mà chỉ cần sử dụng bộ lọc thông minh trên máy tính.

  • Lọc theo trạng thái: Phân biệt phiếu đã nhập, phiếu tạm hoặc phiếu đã hủy.
  • Lọc theo thời gian: Kiểm tra xem trong quý vừa qua, chi phí nhập hàng của chi nhánh A là bao nhiêu.
  • Xuất file: Bạn có thể xuất toàn bộ danh sách ra file Excel để báo cáo hoặc lưu trữ ngoại tuyến trên ổ cứng nhằm mục đích dự phòng dữ liệu dài hạn.
Đọc thêm  Hướng dẫn vận chuyển máy tính đi xa an toàn tuyệt đối 2026

Hình 15: Bộ lọc nâng cao giúp tìm kiếm phiếu nhập trong vài giây.
Hình 16: Xuất báo cáo chi tiết giúp chủ doanh nghiệp có cái nhìn tổng quát về dòng vốn.

Kinh nghiệm bảo vệ phần cứng khi thực hiện dữ liệu lớn

Là chuyên gia lâu năm tại Thành Tín Computer, tôi muốn chia sẻ thêm rằng việc thực hiện cách nhập hàng vào máy tính liên tục với hàng nghìn dòng dữ liệu sẽ khiến RAM và CPU hoạt động với cường độ cao. Để việc quản lý kho laptop hay PC được bền bỉ, bạn nên:

  1. Dọn dẹp rác hệ thống: Định kỳ xóa cache trình duyệt để phần mềm quản lý chạy mượt hơn.
  2. Nâng cấp ổ cứng SSD: Nếu máy tính của bạn vẫn dùng HDD cũ, việc truy xuất dữ liệu sẽ rất chậm. Nâng cấp lên SSD NVMe sẽ giúp thao tác lưu phiếu nhập diễn ra gần như tức thì.
  3. Vệ sinh máy tính: Một chiếc laptop bị nóng do bụi bẩn sẽ dễ gây ra lỗi treo trình duyệt khi bạn đang thực hiện nhập liệu, dẫn đến nguy cơ mất thông tin chưa kịp lưu.

Hình 17: Danh sách phiếu nhập được sắp xếp khoa học trên giao diện quản lý di động.

Những lưu ý về tính bảo mật và quyền truy cập

Trong quy trình cách nhập hàng vào máy tính, việc phân quyền nhân viên là thao tác tối quan trọng để bảo vệ doanh nghiệp. Bạn không nên để mọi nhân viên đều có quyền sửa giá nhập hoặc hủy phiếu.

  • Phân quyền chặt chẽ: Chỉ nhân viên kho hoặc kế toán mới được quyền tạo phiếu nhập.
  • Giám sát lịch sử: Hệ thống luôn lưu lại dấu vết ai là người tạo/sửa phiếu vào lúc nào. Điều này giúp ngăn chặn các hành vi gian lận kho bãi.
  • Đồng bộ đám mây: Luôn đảm bảo dữ liệu được backup lên cloud để nếu máy tính của bạn gặp sự cố phần cứng, dữ liệu nhập hàng vẫn an toàn.

Hình 18: Công cụ lọc tìm kiếm phiếu nhập linh hoạt trên ứng dụng di động.
Hình 19: Thay đổi cách hiển thị danh sách phiếu sao cho phù hợp với thói quen sử dụng.
Hình 20: Sắp xếp phiếu nhập theo thời gian để dễ dàng kiểm soát lịch sử giao dịch.

Cuối cùng, dù bạn thực hiện cách nhập hàng vào máy tính bằng thiết bị nào, yếu tố con người vẫn là quan trọng nhất. Hãy luôn kiểm tra lại số liệu lần cuối trên màn hình trước khi nhấn “Hoàn thành”. Một sai sót nhỏ về số 0 có thể dẫn đến việc lệch kho hàng triệu đồng.

Hình 21: Xem chi tiết nội dung từng món hàng trong một phiếu nhập trên app.
Hình 22: Các tùy chọn in, chia sẻ và hủy phiếu nhanh chóng tích hợp trong nút chức năng.

Việc áp dụng đúng cách nhập hàng vào máy tính không chỉ đơn thuần là kỹ năng văn phòng, mà nó là nền móng để xây dựng một quy trình vận hành tự động và chuyên nghiệp. Hy vọng những chia sẻ từ góc nhìn chuyên gia phần cứng của Thành Tín Computer sẽ giúp bạn tối ưu hóa quản lý tồn kho và bảo vệ tốt hệ thống dữ liệu của mình trong năm 2026. Nếu gặp vấn đề về phần cứng máy tính khi đang nhập liệu, hãy liên hệ ngay với chúng tôi để được tư vấn kĩ thuật kịp thời. Chúc bạn thành công trong việc làm chủ cách nhập hàng vào máy tính để bứt phá doanh thu!

Ngày cập nhật gần nhất 03/03/2026 by Thành Tín

Để lại một bình luận

Email của bạn sẽ không được hiển thị công khai. Các trường bắt buộc được đánh dấu *